НТК Интерфейс           
ПО ОИК Диспетчер НТ. ПО сервер версия 3.Х. Руководство пользователя
×
Меню

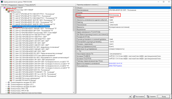
10.1.3.1. Адрес связанного ТС

Функция адреса связанного ТС предназначена для реализации функциоанала сигнализации об аварийном отключении выключателя. Для корректной настройки данной функции в ПО сервера должен поступать телесигнал состояния выключателя и телесигнал его аварийного отключения. В результате при получении сигнала аварийного отключения на схеме диспетчера выключатель должен "заморгать" рамкой как при отображении неквитированности.
Для настройки необходимо:
1. Добавить класс ТС - Аварийное отключение:
 
2. Добавить данному классу скрипт исполнения:
 
// БЛИНКЕР
if fchg$ <> 0 then goto flags_change
if v$ = pv$ then goto exit // не сменился, выход
//
//работа скрипта
if v$ = 0 then goto blinker_zero
//
//blinker 1
setflags(tm_status,l_ch$,l_rtu$,l_pt$,F_UNACKED,0)
goto exit
//
blinker_zero:
v$=1
//f$=pf$
goto exit
//
flags_change://изменение  флагов
if and(pf$,F_UNACKED) = 0 then goto exit // старый флаг 0, выход
if and(f$,F_UNACKED) <> 0 then goto exit // не сменился, выход
v$=0
setflags(tm_status,l_ch$,l_rtu$,l_pt$,0,F_UNACKED)
exit:
 
3. Добавить класс ТС - КА-блинкер:
 

 
4. Добавить данному классу скрипт исполнения:
// ПОД УПРАВЛЕНИЕМ БЛИНКЕРА
if fchg$ = 0 then goto exit
if and(f$,F_UNACKED) <> 0 then goto exit // не сбрасывается, выход
#TCl_ch$:l_rtu$:l_pt$=0
setflags(tm_status,l_ch$,l_rtu$,l_pt$,0,F_UNACKED)
exit:
 
5. Присвоить ТСу положения выключателя класс - КА-блинкер
 
 
6. Присвоить ТСу Аварийного отключения - класс Аварийное отключение и указать адрес связанного ТС (положения выключателя).
 
 
7. При изменении состояния ТСа Аварийного отключения у выключателя будет взводиться признак неквитированности: