20.3.5. Настройка МЭК-61850 (прием от устройства)
Протокол МЭК-61850 предназначен для использования в локальных сетях подстанции, однако, допускает его использование и в глобальных сетях.
Чаще всего используется для организации обмена информацией с современными микропроцессорными терминалами устройств РЗА либо контроллерами.
Протокол включает в себя три основных компонента:
• MMS - протокол типа клиент-сервер поверх TCP/IP,
• GOOSE - передача Еthernet-пакетов c измененными данными в Multicast-режиме,
• Sampled Values - передача осциллограмм в Multicast-режиме, а также стандартного языка описания подстанций и отдельных устройств (SCL).
В ПО «ОИК Диспетчер НТ» используются первые два компонента, из которых только MMS маршрутизируем в стандартной IP-сети. Компонент GOOSE для работы за пределами локального сегмента требует особой настройки маршрутизаторов.
Для настройки информационного обмена первостепенно на уровне ПО сервера «ОИК Диспетчер НТ» необходимо сконфигурировать соединение с устройством через порт клиентского типа под общим драйвером TCP/IP - протокол TCP. Стандартный номер порта TCP для MMS-протокола 102.
После необходимо добавить устройство IEC 61850 нажав правой кнопкой мыши на уровень порта и выбрав необходимый параметр из списка РЗА устройств.
На уровне устройства есть возможность задать параметры опроса и дополнительные функции.
|
Импорт конфигурации
|
Получение конфигурации из CID-файла либо с считывание конфигурации с опрашиваемого устройства;
|
|
Кэшировать конфигурацию
|
Данный параметр позволяет просмотреть загруженную ранее конфигурацию, даже при отсутствии связи с устройством;
|
|
Непривязанные значение (использовать/нет)
|
Определяет производить ли опрос значений устройства, которые не привязаны к структуре ПО сервера;
|
|
Качество времени (использовать/нет)
|
Определяет опрашивать ли параметры качества времени;
|
|
Параметры устройства
|
|
|
MAC-адрес
|
Возможность задать MAC-адрес устройства и соединение будет устанавливать только с одним конкретным устройством;
|
|
ТС работоспособности
(К:КП:Об)
|
Возможность задать телесигнал исправности устройства;
|
|
Временные интервалы
|
|
|
Период опроса, Poll (мс)
|
Период опроса заданных параметров, может быть задан в интервале от 0 до 6000 мс;
|
|
Пауза перед запросами (мс)
|
Возможность задать дополнительную паузу перед запросом данных;
|
|
Параметры протокола MMS
|
Параметры протокола MMS, соответствующие спецификации OSI по умолчанию, выставляются в совместимые со стандартом значения. При указании в документации производителя/поставщика устройства-источника информации на другие варианты, эти значения можно изменить.
|
|
Comtrade
|
Блок предназначен для настройки считывания с устройства файлов осциллограмм. Для того, чтобы файлы считывались необходимо заполнить все параметры блока и устройство должно иметь готовые файлы осцилограмм;
|
|
Имя устройства
|
Будет использоваться в имени полученного файла, для возможности удобной группировки;
|
|
Цикл опроса (мин)
|
Задается с каким периодом будет опрашиваться устройство на наличие файлов;
|
|
Предельный возраст (дн)
|
Задается передельные даты файлов осциллограмм, которые необходимо хранить.
|

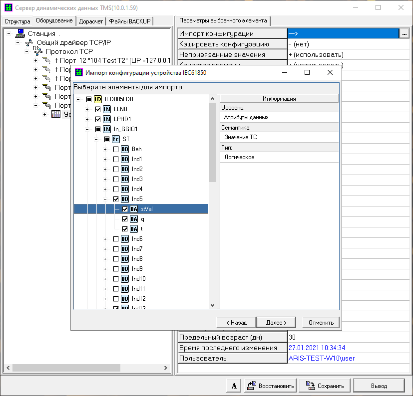
Конфигурацию устройства можно получить из CID-файла, прилагающегося к устройству-источнику информации, или прямым чтением конфигурации из устройства-источника информации. Для этого необходимо выбрать пункт импорт конфигурации и в появившемся окне сделать выбор каким способом считать конфигурацию.
После успешного считывания конфигурации появится окно выбора импортируемых элементов. В нем можно выбрать параметры ТС/ТИТ/ТИИ, которые необходимо принимать в ПО сервера. Для импорта нажать кнопку "Далее".
После успешного импорта произойдет автоматическое создание дерева логического устройства с группировкой данных по параметрам (телесигналы, телеизмерения, телеуправление, запрашиваемые данные). На уровне группы телесигналов и телеизмерений можно задать параметр Integrity period, который предназначен для определения цикла опросов отчетов для всей группы сложных значений.
На уровне сложного значения можно задать следующий набор параметров:
|
Имя
|
имя набора данных (так же допустимо называть DataSet);
|
|
Периодический опрос варианты настроек "Да"/"Нет"
|
Если выбрать вариант "Да", то данный DataSet будет опрашиваться периодически по функции Polling(функция настраивается на уровне устройства 61850).
Если выбрать вариант "Нет", то данный DataSet не будет опрашиваться периодически по функции Polling(функция настраивается на уровне устройства 61850).
|
|
Прием Reports варианты настроек "Принимать"/"Игнорировать"
|
Если выбрать вариант "Принимать", то отчеты данного DataSetа(набора данных) будут приниматься ПО сервера.
Если выбрать вариант "Игнорировать", то отчеты данного DataSetа(набора данных) не будут приниматься ПО сервера.
|
|
Разрешить Reports на устройстве варианты настроек "Не вмешиваться"/"1.buffered"/"2.unbuffered"/"3.любой"/"5.RCB от пользователя"
|
Функция предназначена для того, чтобы разрешить устройству формирование отчетов и какие типы отчетов формировать устройству. Существуют устройства, которым не нужна подобная настройка(в них уже предопределена функция генерации отчетов и влиять на неё возможности нет).
Если выбрать вариант "Не вмешиваться", то не будут производится попытки заставить устройство генерировать отчеты.
Если выбрать вариант "1.buffered", то на устройстве будут генерироваться буферизированные отчеты.
Если выбрать вариант "2.unbuffered", то на устройстве будут генерироваться небуферизированные отчеты.
Если выбрать вариант "3.любой", то на устройстве будут генерироваться любые типы отчетов.
Если выбрать вариант "5.RCB от пользователя", то на устройстве будут генерироваться пользовательские отчеты(для их приема должно быть обязательно задано имя RCB).
|
|
Data set
варианты настроек
"Использовать статический"/"Создать динамический".
|
Если выбрать вариант "Использовать статический", то будут использоваться наборы данных которые предопределены при загрузке конфигурации устройства.
Если выбрать вариант "Создать динамический", то будут использоваться наборы данных которые создаются устройством динамически при каждом соединении.
|
|
Захват RCB - варианты настроек "Да"/"Нет".
|
Если выбрать вариант "Да", то будут постоянно захватываться новые RCB от устройства (которые формируются динамически так же как и набор данных устройства).
Если выбрать вариант "Нет", то не будут постоянно захватываться новые RCB от устройства (которые формируются динамически так же как и набор данных устройства).
|
|
Имя RCB от пользователя
|
Используются в том случае, если имя логического устройства (содержащего RCB), находится за пределами импортированной конфигурации.
|
|
Прием GOOSE
варианты настроек "Принимать"/"Игнорировать".
|
Если выбрать вариант "Принимать", то GOOSE сообщения данного DataSeta (набора данных) будут приниматься ПО сервера.
Если выбрать вариант "Игнорировать", то GOOSE сообщения данного DataSeta (набора данных) не будут приниматься ПО сервера.
|
|
Разрешить GOOSE на устройстве
варианты настроек "Не вмешиваться"/"Разрешить"
|
Функция предназначена для того, чтобы разрешить устройству формирование GOOSE сообщений. Существуют устройства, которым не нужна подобная настройка(в них уже предопределена функция генерации GOOSE сообщений и влиять на неё возможности нет).
Если выбрать вариант "Не вмешиваться", то не будут производится попытки заставить устройство генерировать GOOSE сообщения.
Если выбрать вариант "Разрешить", то будут производится попытки заставить устройство генерировать GOOSE сообщения.
|
|
Тэг для запроса от сервера
|
функция предназначенная для запроса текстовых значений в формате DC.
|
|
Описание параметра
|
произвольное описание параметра.
|

На уровне параметра сложного значений устанавливается соответствие принятого от устройства значения к структуре базы данных ПО сервера, которые выводятся на оперативную схему и журналы событий диспетчера.