Поиск по сайту

Сервер «ОИК Диспетчер НТ», I квартал 2021

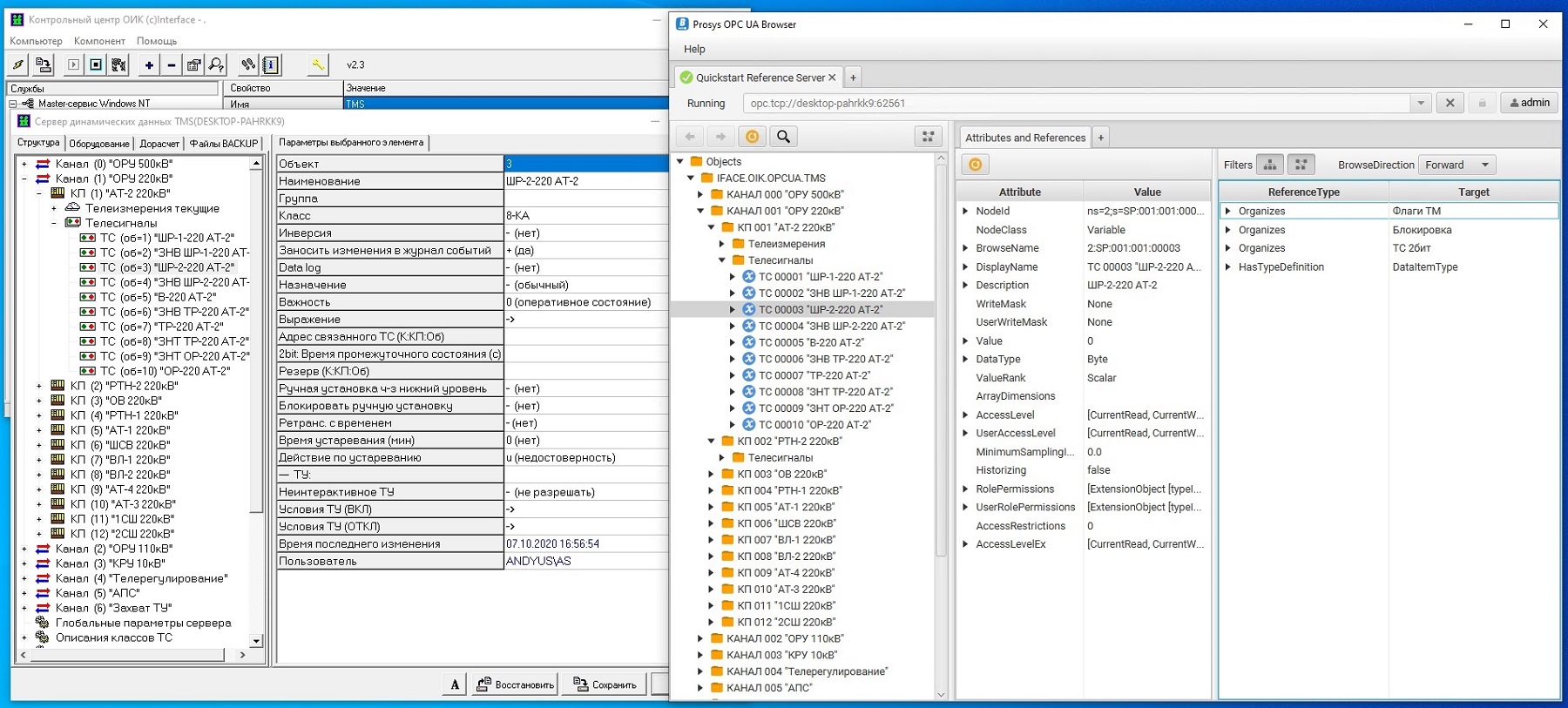
Поддержка протокола СПОДЭС

Cервер «ОИК Диспетчер НТ»

Рисунок 1 — Cервер «ОИК Диспетчер НТ»

Реализована возможность получения данных с устройств в протоколе СПОДЭС. СПОДЭС (спецификация протокола обмена данными электронных счетчиков) представляет собой единый открытый протокол передачи информации с электронных приборов учета в контроллеры и системы сбора данных, разработанный на базе протокола IEC 62056 (DLMS/COSEM), для обеспечения эффективной и безопасной передачи данных.

Поддержка ПО «ОИК Диспетчер НТ» в качестве ОРС-сервера спецификации ОРС UA

Cервер «ОИК Диспетчер НТ»

Рисунок 2 — Cервер «ОИК Диспетчер НТ»

С помощью новой функции конфигурацию ПО сервера «ОИК Диспетчер НТ» можно представить в виде объектов ОРС-сервера, что позволяет получать данные сервера программным продуктам сторонних производителей, поддерживающих функции ОРС-клиента с реализацией спецификации ОРС UA. OPC Unified Architecture - спецификация, определяющая передачу данных в промышленных сетях и взаимодействие устройств в них. Разработана промышленным консорциумом OPC Foundation и значительно отличается от его предшествующих спецификаций. Предыдущие спецификации OPC Foundation опирались на механизмы COM/DCOM, что приводило к частым проблемам с конфигурированием DCOM и ограниченным возможностях дополнительных настроек(тайм-аутов, безопасности и.т.д) Преимуществами новой спецификации ОРС UA являются упрощение удаленного подключения(без необходимости настройки механизма DCOM) и унифицирование адресного пространства объектов с большим количеством доступных сведений об объекте информации.

Переработка алгоритма выдачи и приёма команд телеуправления при настройке резервированных каналов связи в которых отсутствует информации о состоянии объекта управления

Алгоритм резервирования каналов связи и отправки команд телеуправления в предыдущих версиях требует описания принимаемой телеметрии и управляющих команд в рамках одного порта и может отправить команду управления только в тот канал связи, с которого в последний раз были получены данные. Данный алгоритм исключает возможность одновременной подачи одинаковой команды в два разных канала связи и исключает некорректную обработку команд источником телеметрии. Но не позволяет обработать случаи, когда команды управления описаны в двух независимых каналах связи, выбора между которыми (куда подать команду) не происходит, так как данные не принимаются.

Обновлен алгоритм обработки описания телеуправления в независимых каналах связи: если при попытке выдачи команды в первый канал будет получена ошибка отсутствия источника телеметрии (отсутствие связи, отсутствие объекта управления), то команда будет незамедлительно выдана во второй канал с описанием ТУ.

Другие изменения

Другие изменения, I квартал 2021